Ce guide fournit les instructions pour personnaliser les paramètres de la boutique en ligne, en particulier pour affiner les options de consommation des bons. Il permet notamment aux utilisateurs de fixer des dates d'expiration spécifiques, de contrôler l'utilisation des codes promotionnels. En suivant ce guide, les utilisateurs peuvent améliorer l'expérience de leurs clients et rationaliser efficacement leurs opérations.
1. Cliquez sur votre identifiant puis sélectionnez Réglages.

2. Cliquez sur Boutique en ligne.

3. Choisissez Personnalisation.

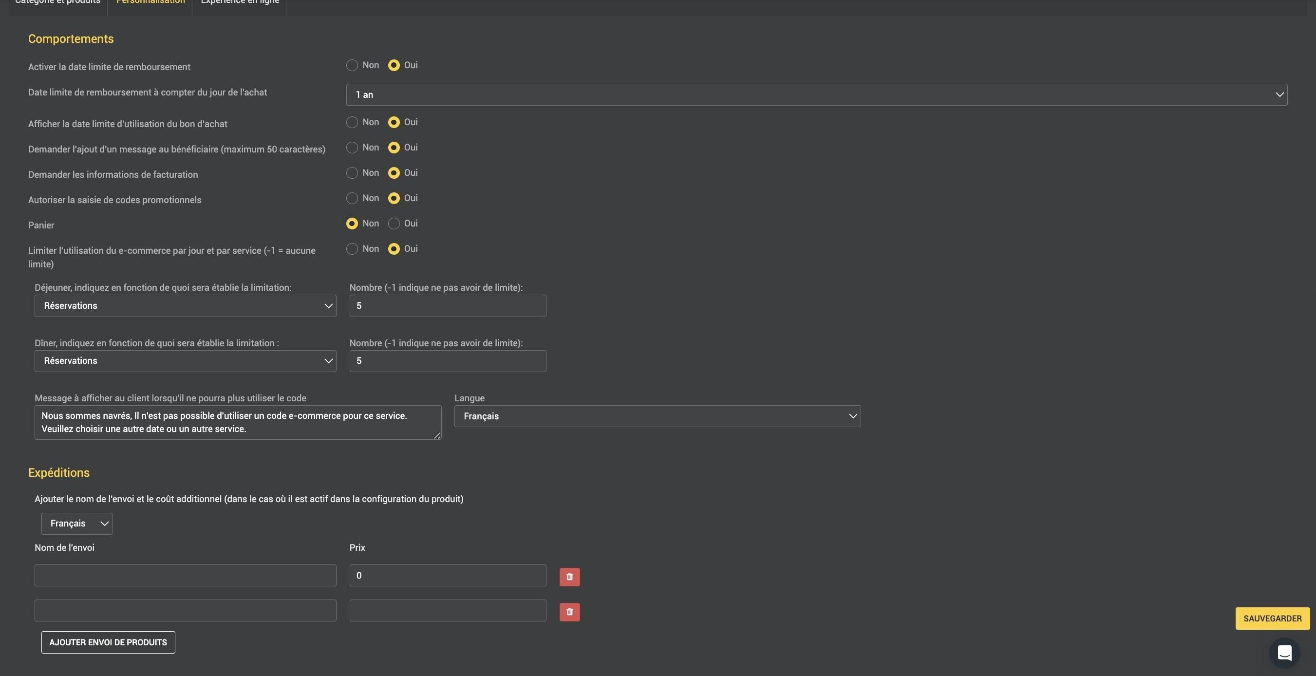
4. Cliquez Oui pour configurer la date limite du bon.

5. Ajustez le délai de consommation du bon (de 15 jours à 2 ans) selon vos besoins.

6. Vous pouvez choisir d'afficher le délai de validité sur le bon, pour une meilleure compréhension du béneficaire.

7. Cliquez oui pour permettre à la personne achetant le bon en ligne, de personnaliser un message à l'attention du bénéficiaire du bon (il s'agira d'un texte court de 50 caractères maximum qui apparaîtra sur le bon, à l'emplacement que vous aurez défini).

8. Vous pouvez permettre l'utilisation des codes promotionnels.

9. Sélectionnez Non à l'affichage du Panier.
L'option Panier activée permet l'ajout de plusieurs produits pour un même bénéficiaire. Veuillez noter que lors de la sélection multiples de produits un seul bon sera édité.

10. Cliquez oui si vous souhaitez limiter les réservations avec bon cadeau ou code e-commerce sur vos services.

11. Au déjeuner, indiquez si vous souhaitez limiter par personne ou par réservation.

12. Indiquez votre limite (-1 = aucune limitation).

13. Répétez l'opération si vous souhaitez également limiter sur les services dîners.

14. Ici, vous pouvez personnaliser le message qui s'affiche lorsque le client ne peut consommer son bon (veillez à effectuer les modifications dans les langues désirées également)

15. En bas à droite de la fenêtre, cliquez sur Sauvegarder.
